Bulk Crap Uninstaller v6.1.0.1 下载:最强免费批量卸载神器!强制删除·深度清理·自动化移除
🧹 前言:告别电脑卡顿,从彻底卸载开始
在 Windows 系统的使用过程中,软件的安装与卸载是每位用户最频繁的操作之一。然而,Windows 自带的“添加或删除程序”功能往往显得力不从心:卸载速度慢、无法批量操作、残留注册表清理不干净,甚至面对某些“流氓软件”或损坏的程序时束手无策。久而久之,这些垃圾文件和无效注册表项会拖慢系统启动速度,占用宝贵的磁盘空间,导致电脑运行日益卡顿。

为了解决这一痛点,Bulk Crap Uninstaller (简称 BCU) 应运而生。作为一款开源、免费且功能强大的批量程序卸载工具,BCU 凭借其高级自动化能力、深度清理技术和极低的使用门槛,迅速成为了全球极客和普通用户的首选系统维护利器。
近日,BCU 迎来了 v6.1.0.1 版本的重磅更新。新版本在稳定性、兼容性以及自动化脚本方面进行了全面优化,能够更精准地识别便携式应用(Portable Apps)、未注册软件以及隐藏的系统组件。无论您是想一次性清理数十个无用软件,还是想强制删除那些顽固的“钉子户”,Bulk Crap Uninstaller 都能以最少的人工干预,还您一个清爽、极速的 Windows 环境。
本文将为您深度解析 BCU v6.1.0.1 的核心功能、操作指南以及它为何能超越其他同类软件,成为系统清理领域的“终极武器”。
🚀 核心亮点:为什么选择 Bulk Crap Uninstaller?
1. 真正的批量自动化卸载
BCU 最大的杀手锏在于其批量处理能力。
- 一键全选:您可以轻松勾选列表中的数十甚至上百个程序,点击“卸载”后,软件会自动依次调用每个程序的原生卸载器。
- 无人值守模式:通过内置的自动化脚本,BCU 可以自动点击卸载向导中的“下一步”、“同意”、“完成”等按钮。这意味着您可以设定好任务,然后去喝杯咖啡,回来时电脑已经清理完毕。
- 静默卸载支持:对于支持静默参数的程序,BCU 会优先使用静默模式,完全无需用户交互,极大提升了效率。
2. 深度扫描与残留清理
传统的卸载方式往往会留下大量的“垃圾”:
- 注册表残留:无效的键值、 orphaned entries。
- 文件残留:空的安装文件夹、配置文件、临时文件。
- BCU 的解决方案:在每个程序卸载完成后,BCU 会自动启动深度扫描引擎,搜索与该程序相关的所有剩余文件和注册表项,并生成详细的报告供您确认删除。这种“斩草除根”的机制,确保了系统的绝对洁净。
3. 强大的强制卸载功能
面对那些已经损坏、无法正常启动卸载程序,或者故意隐藏卸载入口的流氓软件,BCU 提供了强制卸载(Force Uninstall) 模式。
- 扫描痕迹:它会分析程序的安装目录、注册表启动项、文件关联等所有痕迹。
- 暴力清除:直接删除相关文件并清理注册表,绕过原生卸载器,彻底解决“删不掉”的难题。
4. 广泛的兼容性检测
BCU 的检测能力远超系统自带工具:
- 便携式应用(Portable Apps):即使是没有安装过程的绿色软件,BCU 也能通过扫描特定目录将其识别并纳入管理。
- 未注册/损坏程序:即使程序在控制面板中不显示,BCU 也能通过底层扫描发现它们。
- Windows Store 应用:完美支持 UWP 应用的批量管理与卸载。
- Steam/Epic 游戏:能够快速识别并管理各大游戏平台的游戏库。
5. 安全备份与还原
在进行大规模清理之前,安全感至关重要。
- 自动快照:BCU 在执行任何卸载操作前,会自动创建系统还原点(System Restore Point)和注册表备份。
- 一键还原:如果不小心误删了重要组件,您可以随时通过备份进行还原,确保系统稳如泰山。
🆕 v6.1.0.1 版本更新详解
本次发布的 v6.1.0.1 版本在上一代的基础上进行了多项关键改进,进一步巩固了其行业领先地位:
- 🔍 增强的检测算法:优化了对 .NET 应用程序和旧版 Win32 程序的识别率,现在能更准确地捕捉到那些隐藏在深层目录中的便携式工具。
- ⚡ 性能提升:重写了扫描引擎的核心代码,使得在拥有上千个已安装程序的系统上,初始扫描速度提升了约 30%。
- 🛡️ 安全性加固:改进了证书验证机制,能更清晰地标记出没有数字签名的可疑程序,帮助用户识别潜在的恶意软件。
- 🤖 自动化脚本库扩充:新增了针对最新流行软件(如新版 Adobe 系列、各类游戏平台启动器)的自动点击规则,减少了用户在卸载过程中的手动干预次数。
- 🎨 界面微调:优化了深色模式下的显示效果,修复了在高 DPI 屏幕上可能出现的布局错位问题,视觉体验更加舒适。
- 🐛 Bug 修复:解决了在某些特定 Windows 11 版本中,卸载 UWP 应用后残留图标不消失的问题。
🛠️ 使用指南:三步打造纯净系统
使用 Bulk Crap Uninstaller 非常简单,即使是电脑小白也能轻松上手。
第一步:下载与启动
- 从本站下载 Bulk Crap Uninstaller v6.1.0.1 安装包(提供安装版和便携版两种选择,推荐便携版,无需安装即可运行)。
- 解压后双击运行
BCUninstaller.exe。 - 首次运行时,软件会自动请求管理员权限,请点击“是”以允许其进行系统级操作。
第二步:扫描与筛选
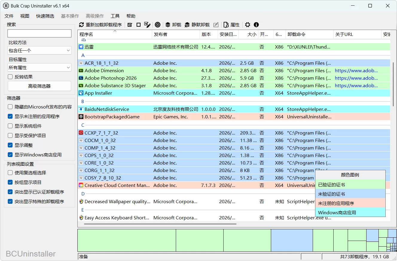
- 自动扫描:启动后,BCU 会立即开始扫描系统中的所有应用程序。扫描完成后,主界面会以列表形式展示所有程序。
- 颜色分类:
- 绿色图标:官方认证、有数字签名的正规软件。
- 橙色图标:无签名或来源不明的程序(需警惕)。
- 灰色图标:系统组件或 Microsoft Store 应用。
- 智能筛选:利用左侧的过滤器,您可以快速查看“未使用的程序”、“大型软件”、“无签名程序”等类别,快速定位需要清理的目标。
第三步:批量卸载与清理
- 勾选目标:按住
Ctrl或Shift键,批量勾选您想要卸载的软件。您也可以使用“全选”按钮(建议排除系统关键组件)。 - 执行卸载:点击顶部工具栏的 “批量卸载” 按钮。
- 自动化过程:BCU 会弹出一个进度窗口,自动逐个打开卸载程序并模拟点击。您只需观察进度条即可。
- 清理残留:所有卸载完成后,BCU 会提示发现残留文件和注册表项。点击 “清理剩余”,确认后即可完成深度清理。
- 重启系统:如果提示需要重启,请保存好工作后重启电脑,让清理效果彻底生效。
💡 高级技巧:定制化你的清理策略
对于进阶用户,BCU 还提供了更多强大功能:
- 自定义卸载列表:您可以预先制作一个文本列表(包含程序名称),让 BCU 仅针对列表中的软件进行自动化卸载,非常适合企业批量部署或新机初始化。
- 静默模式命令行:支持通过命令行参数启动,例如
BCUninstaller.exe -quiet -auto,可实现完全无人值守的后台清理,适合集成到系统维护脚本中。 - 忽略列表:将重要的系统驱动或核心组件加入忽略列表,防止误操作导致系统崩溃。
- 详细日志导出:每次操作后,BCU 都会生成详细的 HTML 日志,记录卸载了哪些软件、删除了多少文件、清理了哪些注册表键值,方便审计和回溯。
🌟 结语:让系统维护变得如此简单
在数字化生活日益复杂的今天,保持电脑的整洁与高效是一项必要的技能。Bulk Crap Uninstaller v6.1.0.1 以其免费、开源、强大且安全的特性,重新定义了程序卸载的标准。它不仅仅是一个工具,更是每位 Windows 用户必备的系统管家。
无论是释放被占用的硬盘空间,还是提升老旧电脑的运行速度,亦或是彻底根除顽固的流氓软件,BCU 都能以惊人的效率和可靠性完成任务。它的自动化特性解放了用户的双手,而深度的清理机制则保障了系统的健康。
不要再忍受缓慢的系统和杂乱的桌面了。立即下载 Bulk Crap Uninstaller v6.1.0.1,体验前所未有的批量卸载快感,让您的电脑重回巅峰状态!
👇👇👇
更多软件游戏资源尽在独特吧 WWW.DUTE8.CN
独特吧 (DUTE8.CN) —— 您值得信赖的精品软件资源分享平台,致力于为全球用户提供最新、最全、最安全的系统工具与实用软件:
- 🚀 首发速递:紧跟全球软件开发动态,第一时间收录并汉化如 Bulk Crap Uninstaller、CCleaner、Geek Uninstaller 等顶级系统优化工具的最新版本。
- 🔒 安全纯净:我们承诺所有上传资源均经过严格的病毒查杀(多引擎扫描)及人工实测,确保无捆绑、无广告、无后门,让您下载放心,使用安心。
- 📖 教程丰富:不仅提供软件下载,更配有详尽的图文教程、视频演示及常见问题解答(FAQ)。无论您是新手小白还是技术大神,都能在这里找到所需的答案。
- 💻 分类齐全:涵盖系统优化、影音娱乐、办公学习、图形设计、网络工具、编程开发等十大分类,数万款软件任您挑选,满足您工作生活的方方面面。
- 💬 互动社区:加入独特吧官方交流群,与志同道合的朋友分享软件使用心得,获取独家优化技巧,更有定期举办的福利活动等着您。
独特吧,让科技更简单,让生活更高效! 立即访问 WWW.DUTE8.CN,搜索“Bulk Crap Uninstaller”或浏览“系统工具”专区,开启您的极速电脑之旅!


评论